반응형
youtu.be/JWB6sUd1R-Q?list=PLuHgQVnccGMCgrP_9HL3dAcvdt8qOZxjW

접속이 되지않거나 접속되더라도 connection error가 뜨면 설정에서 로컬호스트를 127.0.0.1로 수정
포트는 그대로 3306

opentutorials가 보인다

명령어 입력하고 저장버튼 오른쪽에 번개 버튼을 클릭하면 실행된다

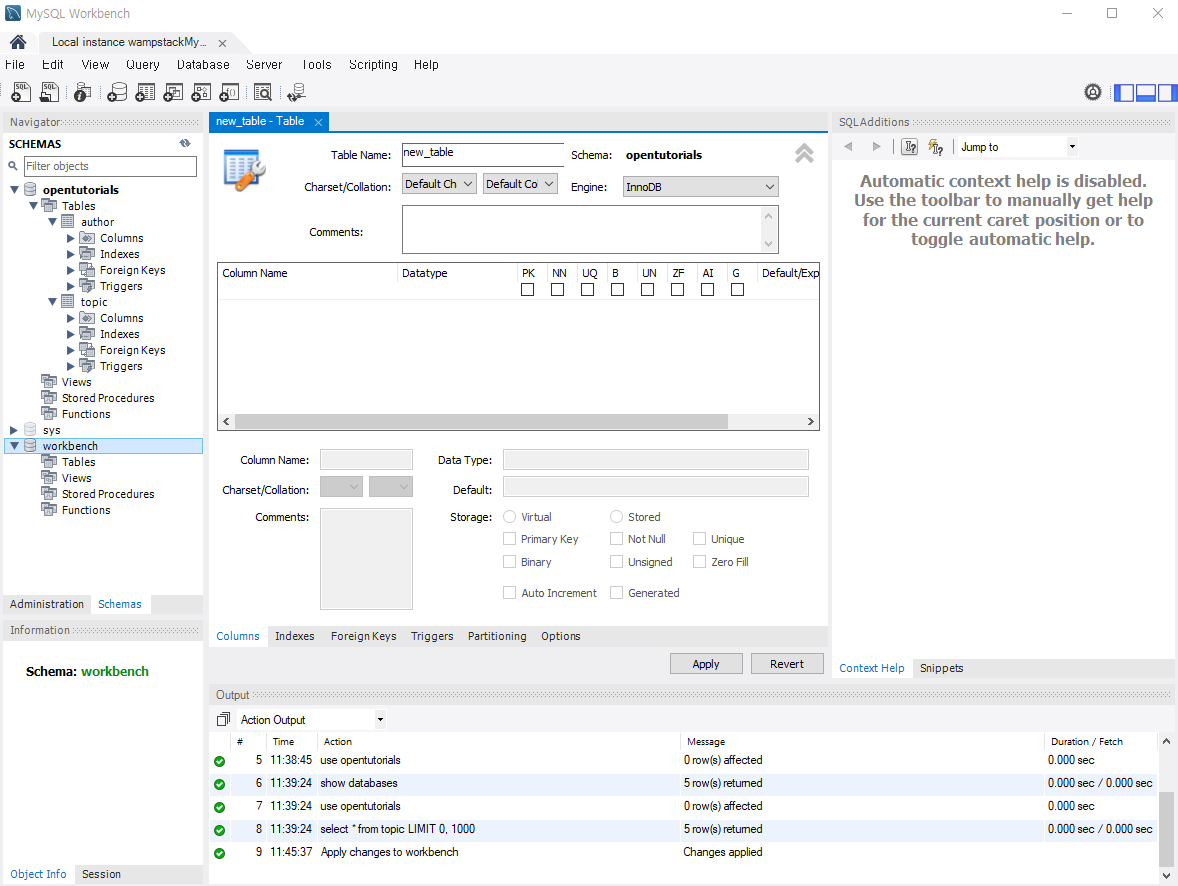
원통모양 아이콘이 새 스키마를 만드는 버튼

이름 입력하고 적용하면

바로 이런 화면이 뜬다
적용 - 적용 - 실행 클릭

cmd에서도 확인해보면 workbench 스키마가 만들어진 것을 확인할 수 있다

workbench 스키마 더블클릭한 화면

위쪽 메뉴에서 새 테이블 생성 클릭한 화면

요렇게 입력해주고 적용하면

에러가 떴다
보니까 스마가 워크벤치가 아니라 오픈튜토리얼로 되어있다
왼쪽 스키마 창에서 스키마 더블클릭하면 바뀌는거 아니었나...

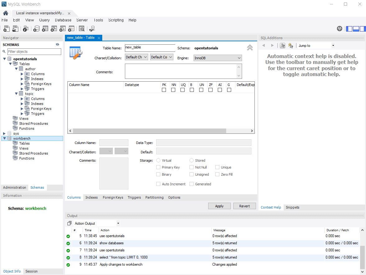
use workbench; 이후에 다시 테이블 입력하고 적용한 화면

방금 만든 topic 테이블에 마우스를 근접시키고 3번째 아이콘 클릭

요렇게 입력하고 적용
셀렉트한 테이블에 바로 행을 추가할수 있나보다
개쩐다
반응형
'Database' 카테고리의 다른 글
| 나중에 검색할 것들 - 모델링, 정규화, 비정규화 (0) | 2020.08.17 |
|---|---|
| workbench 기타 기능 (0) | 2020.08.17 |
| join (0) | 2020.08.07 |
| 테이블 분리하기 (0) | 2020.08.05 |
| 관계형 데이터베이스 (0) | 2020.08.05 |